Ever been tempted to turn on this feature, or maybe you use it already? Do you know how it works, and whether it preserves your files fully?
MMCS
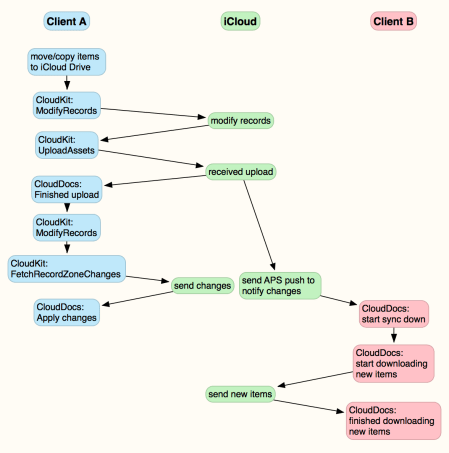
When does macOS decide to download new and changed items in iCloud Drive? This steps through the process from decision to completion.
How does macOS learn of changes which have taken place in iCloud Drive, such as the uploading of files from another system? Here the process is taken apart, and points of failure highlighted.
When you upload a file to iCloud Drive, the steps involved are complex. They’re outlined and diagrammed here, with pointers to how to diagnose and resolve problems.
Looking inside iCloud when copying a file across to cloud storage. How CloudDocs, CloudKit, MMCS, and other subsystems work together.
